Documentation Index
Fetch the complete documentation index at: https://flux101.com/llms.txt
Use this file to discover all available pages before exploring further.


1. Install Flux IPA Extension
Currently, there are two Flux IPA models on the market: one from Xlab and another from InstantX. I recommend using the InstantX Flux IPA because, based on my tests, it has lower memory requirements and produces good results. To use the InstantX Flux IPA model, you need to install the Flux IPA extension. You can install this extension through ComfyUI’s ComfyUI-Manager. For detailed installation methods, refer to the Install ComfyUI Extension article.2. Download Flux IPA Model
After installing the extension, you need to download the Flux IPA model. You can download the Flux IPA model here, downloading only theip-adapter.bin file and placing it in the /models/ipadapter-flux directory.
3. Flux IPA Workflow
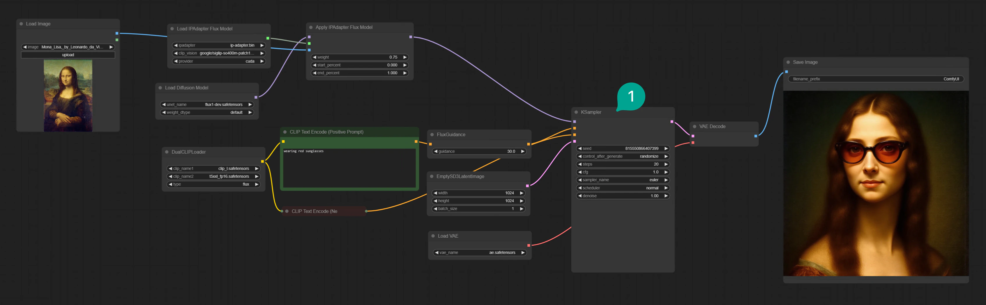
After downloading the model, you can build a Flux IPA workflow as shown in the image below. If you look closely at this workflow, it actually adds anApply IPAdapter Flux Model node (Figure ①) to the basic Flux workflow. Then continue connecting along ①, connecting the ②, ③, and ④ nodes in the image to the Apply IPAdapter Flux Model node.
It’s important to note that the IPAdapter model differs from Redux in that it does not pass data and Prompt together to the Flux model, but instead passes data and Prompt separately to the Flux model. Therefore, the output node of Apply IPAdapter Flux Model is not Conditioning, but model.

